View: Hide Browser | Browser on the left | Browser on the right | Dictionary
Report:General Info | Tagged Values

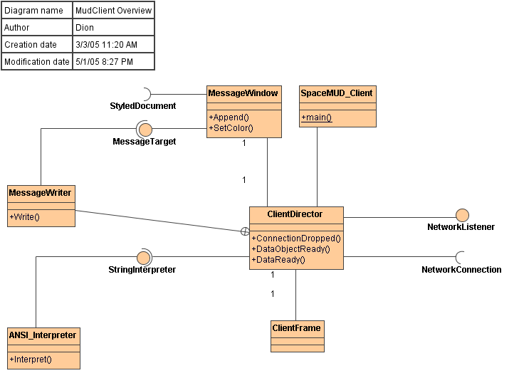
Mud Client
Class Diagram MudClient Overview

MessageWindow ClientFrame ClientDirector StyledDocument <unnamed> <unnamed> <unnamed> <unnamed> <unnamed> <unnamed> MudClient Overview SpaceMUD_Client ANSI_Interpreter StringInterpreter <unnamed> <unnamed> MessageWriter <unnamed> <unnamed> NetworkConnection NetworkListener <unnamed> <unnamed> <unnamed> <unnamed> <unnamed> <unnamed> MessageTarget <unnamed> <unnamed> <unnamed> <unnamed>

General Info
Name MudClient Overview
Type Class Diagram

Tagged Values
Tag Definition/Tag NameValueDocumentation
Tag Definition: Author : String[1]Dion  
Tag Definition: Creation date : date[1]3/3/05 11:20 AM  
Tag Definition: Modification date : date[1]5/1/05 8:27 PM