View: Hide Browser | Browser on the left | Browser on the right | Dictionary
Report:General Info | Tagged Values

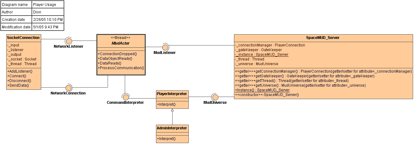
SpaceMUD Usage
Class Diagram Player Usage

Player Usage MudActor MudUniverse NetworkConnection NetworkListener SpaceMUD_Server SocketConnection <unnamed> <unnamed> CommandInterpreter <unnamed> <unnamed> <unnamed> <unnamed> PlayerInterpreter <unnamed> <unnamed> <unnamed> <unnamed> MudListener <unnamed> <unnamed> <unnamed> <unnamed> <unnamed> <unnamed> <unnamed> <unnamed> <unnamed> <unnamed> AdminInterpreter <unnamed> <unnamed>

General Info
Name Player Usage
Type Class Diagram

Tagged Values
Tag Definition/Tag NameValueDocumentation
Tag Definition: Author : String[1]Dion  
Tag Definition: Creation date : date[1]2/26/05 10:10 PM  
Tag Definition: Modification date : date[1]5/1/05 9:43 PM