View: Hide Browser | Browser on the left | Browser on the right | Dictionary
Report:General Info | Tagged Values

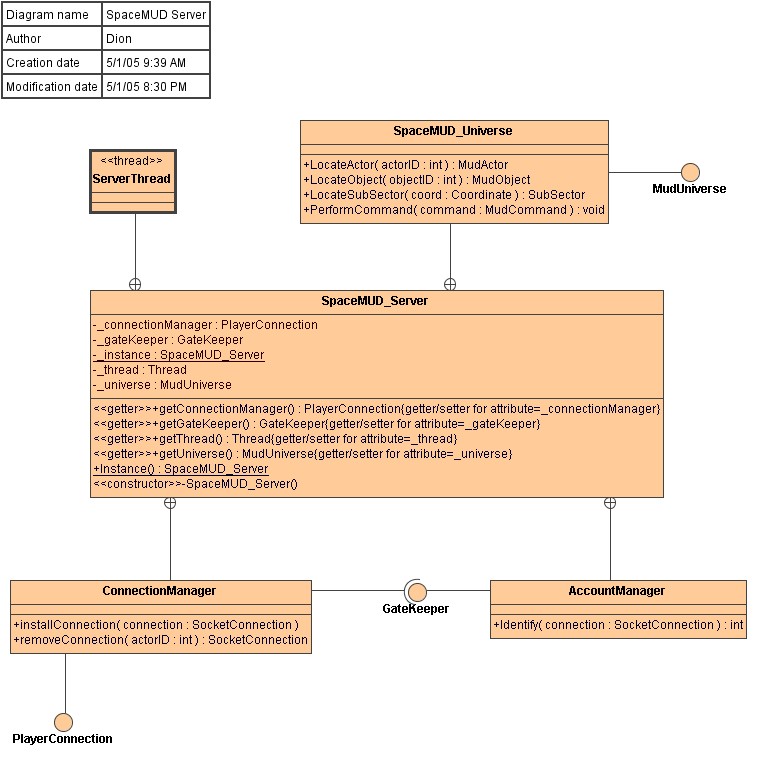
SpaceMUD
Class Diagram SpaceMUD Server

SpaceMUD Server SpaceMUD_Server ServerThread SpaceMUD_Universe ConnectionManager MudUniverse <unnamed> <unnamed> PlayerConnection <unnamed> <unnamed> GateKeeper AccountManager <unnamed> <unnamed> <unnamed> <unnamed>

General Info
Name SpaceMUD Server
Type Class Diagram

Tagged Values
Tag Definition/Tag NameValueDocumentation
Tag Definition: Author : String[1]Dion  
Tag Definition: Creation date : date[1]5/1/05 9:39 AM  
Tag Definition: Modification date : date[1]5/1/05 8:30 PM